XyGrib pour les débutants
Excellent outil permettant l’affichage des modèles météo utilisant les fichiers Grib, XyGrib mérite une approche simplifiée, permettant d’abord une vulgarisation de ses principes essentiels. Sans s’égarer dans ses options techniques élaborées, on peut se concentrer sur les possibilités basiques du programme : force et direction du vent et des rafales, indices des risques orageux, et hauteur et vitesse des vagues.
Table des matières
vers le chapitre 1 : les téléchargements
- Paramétrer les options et l’affichage du programme
- Lire les informations sur la Météotable
- Automatiser la lecture et l’enregistrement des Météotables
Régler l’écran de la page d’accueil
Après avoir ouvert le logiciel, seule une carte vide apparait, même si on a chargé un grib.
Réglage basique de l’écran :
- dans l’onglet “carte de l’atmosphère” on valide l’option « vent » et « flèches du vent », et on les paramètre dans l’option de « présentation graphique »
- ce qui aura pour effet de colorier la page, de faire apparaitre l’échelle des couleurs et positionnera les barbules indiquant la force et la direction du vent
- toute autre option se celle du « vent », par exemple : écart température/point dr rosée, ou CAPE ou Réflectivité composite, aura le même effet avec à chaque fois la mise en évidence des valeurs de ces options
Mise en évidence des valeurs des données par géolocalisation
- en ouvrant l’onglet « Options », on peut cocher l’affichage du « panneau des valeurs » ce qui fera apparaitre à gauche de l’écran une fenêtre indiquant en mode texte, toutes les valeurs des données situées sous le pointeur, sur la carte
Ouvrir un fichier grib et rechercher une date
- On ouvre simplement depuis l’onglet « Fichier / ouvrir », rechercher le fichier à ouvrir dans la rubrique où l’on stocke les fichiers Grib, puis valide
- On trie une date à partir de la fenêtre des date en haut et à gauche. Il est aussi possible de jouer avec les flèches « bleu » situées juste à côté
La fenêtre « ouvrir » offre aussi d’autres possibilités : créer une animation ou sauvegarder une image.
Lire les informations sur la page graphique
En jouant sur les options d’affichage de la fenêtre du menu des cartes de l’atmosphère, on peut faire varier le graphisme de la carte, tout en affichant les valeurs en mode texte dans le panneau des valeurs. Ci dessus la mise en évidence du médicane Apollo le 30/10/2021.
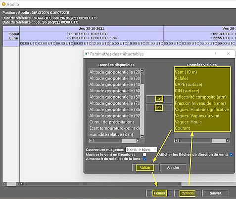
Lire les informations sur la Météotable
- Un clic droit, sur la carte graphique, permet l’édition d’une météotable regroupant toutes les données météo disponibles pour ce point et pour la durée de la prévision, pas, par pas.
- Si ces données sont issues d’un clic gauche sur un point d’intérêt pré établi, le nom du point, sa géolocalisation, et l’origine du modèle météo seront affichés sur la météotable.
- Une fenêtre en bas de la table ouvre sur une option de modification de l’agencement des données disponibles, sa sauvegarde en mode tableur, ou la fermeture de la table et le retour au mode graphique
- le potentiel conjoint de l’utilisation d’un point d’intérêt, et de la sauvegarde des données sur un tableur permet l’automatisation et l’excellence des sauvegardes.
Automatiser la lecture et l’enregistrement des Météotables
- Prérequis : établissement d’un point d’intérêt, par un clic droit sr la carte
- on peut le nommer, ce nom apparaitra en clair sur la carte.
- on affine éventuellement sa géolocalisation
- on peut modifier la calligraphie du texte
- afficher ou ne pas afficher le nom du point sur la carte
- choisir l’option de pouvoir le déplacer sur la carte
- pour le voir afficher, il faudra activer l’option « Point d’intérêt » dans l’onglet « Planisphère » de la barre des menu, ou activer le raccourci clavier « Ctrl+N »
Ceci fait, permettra l’automatisation de la géolocalisation des saisies des donnée météo sur ce point précis.
- prérequis : être équipé d’un tableur pouvant lire les formats « sylk »
- Enregistrement de la table
- au bas de la météotable l’option « Sauver » déclenche une procédure de sauvegarde automatisée des données de la table sous Excel en format « sylk » (*.slk), que vous enregistrerez dans une rubrique dédiée.
- Pour pouvoir traiter ces données en mode calcul, il faudra sauvegarder le tableur du format sylk (qui permet les transferts, mais pas les calculs) en format Excel *.xlsx qui vous conviendra.
- il faudra aussi probablement nettoyer quelques scories graphiques issues de la présentation XyGrib, en particulier les températures ou les directions du vent, présentés en « ° », mais excel automatise tout çà très bien. Et, puis un marin, sait tout faire !!!
- si la procédure de transfert s’est faite depuis un point d’intérêt XyGrib, toutes les informations de nom, de géolocalisation, seront reprises automatiquement sur le tableur, ce qui favorisera le traitement ultérieur en historique
liens utiles
https://opengribs.org/fr/gribs-fr
https://www.plaisance-pratique.com/...
https://www.plaisance-pratique.com/...


Suivi RSS
Conception

Version imprimable
Publié Juillet 2022, (màj Juillet 2022) par :























